forked from sofian/drone
-
Notifications
You must be signed in to change notification settings - Fork 0
Technical notes on GUI
jukea edited this page Jan 8, 2013
·
2 revisions
Eye candy from other dataflow apps :
-
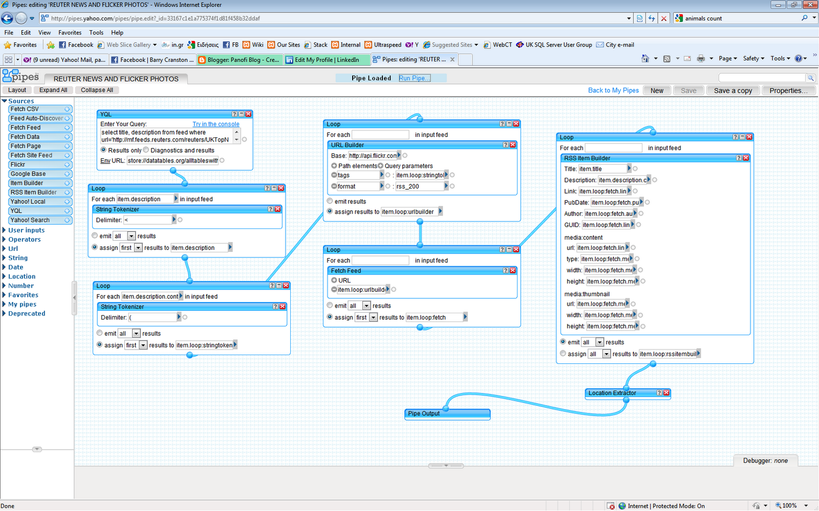
yahoo pipes:
-
nodes in blender :
-
other :
-
reaktor5 :
-
MaxMSP /Jitter
-
vdmx:
-
resolume:
-
isadora:
-
touchdesigner:
-
weiv:
- SchemaEditor::dropEvent
- | SchemaEditor::addGear(..)
- | | SchemaGui::addGear(..)
- | | | Schema::addGear(type)
- | | | | GearMaker::makeGear(this,geartype,uniqueName)
- | | | | | ?
- | | | |-Schema::initGear(gear)
- | | | | | gear->init()
- | | | | | | gear->createGearGui(gear)
- | | | | | | | geargui = new GearGui
- | | | | | | | | GearGui::refresh
- | | | | | | | | | foreach (inputs,outputs) new PlugBox
- | | | | | | | | | setRect(coordonées)
- | | | | | | gear::internalInit();
- | | | |-Schema::onGearAdded
- | | | | | foearch(Schema::QList<SchemaEventListener*>)*it->onGearAdded(this,gear)
- | | | | | | Engine::onGearAdded
- | | | | | | | if(playing)gear->prePlay() (pourquoi ?)
- | | | | | | | | gear->internalPrePlay();
- | | | Gear->getGearGui
- | | | QGraphicsScene::addItem(
Notes :
- Most events should be handled by QGraphicsScene (SchemaGui) directly, not bw QGraphicsView (SceneEditor). This is an unnecessary proxy
--> prePlay vs internalInit … what's the difference ?